Zhaoyi(Ashley) Liang
Game
Tech Art
2D Art
Film
Code Samples
Blog
About
Zhaoyi(Ashley) Liang
Game
Tech Art
2D Art
Film
Code Samples
Blog
About
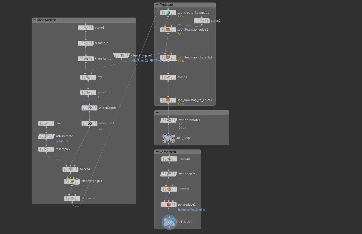
Flowmap
Houdini Flowmap
Houdini Flowmap
Software: Houdini & Unreal 4
Screenshot in Houdini
Screenshot in Unreal